CGI Advantage Financial is delivered with many accounting models for different functional areas: Inventory, Fixed Assets, Procurement, Accounts Payable, Accounts Receivable, Payroll, Treasury Accounting, Bond Accounting, Internal Accounting, Travel, Budget, Cost Accounting, and General Accounting. Before those different models are given, it is important to understand the structure of tables that make up a model and how the application uses those tables.
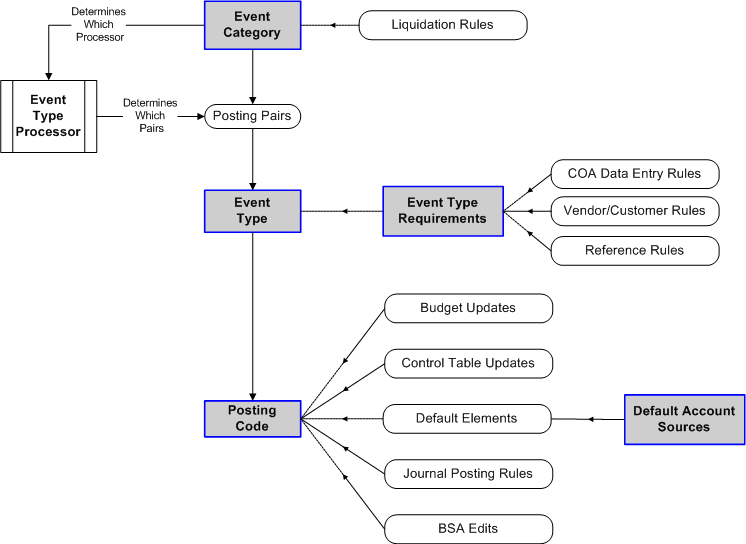
The following diagram shows the five main tables involved in the various accounting models along with the types of functionality that they provide. The approach to discussing the diagram will be in a top-down approach starting with the broad classification of an Event Category and ending with what is a Posting Code.

A brief summary of the above flow diagram is needed because discussing each item in the flow in a top down or bottom up method is not possible without mentioning other items. The payment request document, which is requesting a payment to a vendor for a commodity code that is tracked as an inventory item, will be used to explain the flow.
All accounting documents have an event type on the accounting line (journal vouchers being the optional exception). That event type is an indication of a specific accounting event that should be recorded with the chart of accounts (COA) and line amount of that accounting line. That recording is done with at least two posting codes defined for that event type. Posting codes are a broad classification of a type of account. Which posting codes are used is a function of the event type processor determining which posting pairs should be created based on document information. Each event type has an ability to require, prohibit, or leave optional information on the accounting line to ensure the accounting event is recorded properly.
In our example we have a Payment Request document code (PRC) that has the Request Normal Payment (AP01) event type entered on the accounting line. On the parent commodity line to that accounting line, a commodity code and warehouse code have been entered. The Accounts Payable event type processor has determined that Posting Pairs A and F should be created because the warehouse code was entered. The event type processor will create two posting lines for that single accounting line. The first posting line is for posting pair A, containing the posting codes for Accrued Expenditure (D011) and Disbursements Payable (D001). The second posting line is for posting pair F, containing the posting codes for Inventory (S001) and Inventory Offset (S002). The event type requirements for AP01 requires and prohibits certain chart of account codes while requiring an external vendor be used. Posting codes D001, S001, and S002 are set to default balance sheet accounts from SPEC and the INVN tables.
This section of the Advantage Financial General Accounting User Guide includes the following areas: